LOGO 首页 OA教程 ERP教程 模切知识交流 PMS教程 CRM教程 技术文档 其他文档  
 
点晴ERP是一款针对中小制造业的专业生产管理软件系统,系统成熟度和易用性得到了国内大量中小企业的青睐。
点晴PMS码头管理系统主要针对港口码头集装箱与散货日常运作、调度、堆场、车队、财务费用、相关报表等业务管理,结合码头的业务特点,围绕调度、堆场作业而开发的。集技术的先进性、管理的有效性于一体,是物流码头及其他港口类企业的高效ERP管理信息系统。
点晴WMS仓储管理系统提供了货物产品管理,销售管理,采购管理,仓储管理,仓库管理,保质期管理,货位管理,库位管理,生产管理,WMS管理系统,标签打印,条形码,二维码管理,批号管理软件。
点晴免费OA是一款软件和通用服务都免费,不限功能、不限时间、不限用户的免费OA协同办公管理系统。

知识管理交流 →『 技术文档交流 』 本版文数:12404  今日文数:6704

带农历的JavaScript日期时间,增加了农历使这款代码更具实用性,很不错,不但有农历,而且还可以显示民国计年,可以判断显示闰月、闰年等,在页面上一行显示,有利于你的布局,若嫌代码有点长的话可以将JS部分另存,然后用到时候引入就行了。<metahttp-equiv=Content-Typecontent=text/h...
cantron121892026/4/13 19:08:31
<%functionhtml2ubb(l1)iflen(trim(l1))>0thenelseexitfunctionendifdiml4,i1,i2,i3dimi,i4:i4=array(16,19,21,24,32,45)i1=l1seti2=newregexpi2.global=truei2.ignorecase...
cantron116032026/4/13 19:07:35
下拉框的数据来回交换,记得最早是在人才网站选择职位时候发现的这种功能,本款是模仿的,功能有点不一样,只提供一种思路,希望对你有帮助。​<title>列表数据交换</title><scriptlanguage=JavaScript>functioncopyToList(from,to)varsel=false;for(i...
cantron100272026/4/13 19:05:07
左右两个select列表框交换数据的js代码,上下左右都可以移动数据,还可以置顶、沉底,相信大家见到过,但觉得挺实用,与大家分享。<title>select列表框交换数据</title><style>centerselect</style><spanid=feedback></span><tableborder=0wi...
cantron110022026/4/13 19:03:28
javascript判断上传图片的格式,并按比例预览图片,比较实用的一个javascript应用,在ie8下测试也兼容,代码简洁,复制到你的网页就可以用了。<title>上传图片前判断格式并预览</title> <script> functionyulan()else} </script> <inputtype...
cantron114152026/4/13 19:02:02
这个比较经典,以前放出来有几个全选/全不选的按钮,感觉不太顺,这个是真的是经典,也是用的最多的一个,代码也不复杂,直接复制到你的表单中就可以用啦!<metahttp-equiv=Content-Typecontent=text/html;charset=gb2312/><title>控制复选框的全选与反选-www.co...
cantron103532026/4/13 19:00:54
<inputtype=checkboxname=All=checkAll(mm)/>全选<inputtype=checkboxname=mm=checkItem(All)/><inputtype=checkboxname=mm=checkItem(All)/><inputtype=checkboxname=mm=che...
admin76692026/4/13 18:58:33
ASP提速技巧五则之一:提高使用Request集合的效率访问一个ASP集合来提取一个值是费时的、占用计算资源的过程。因为这个操作包含了一系列对相关集合的搜索,这比访问一个局部变量要慢得多。因此,如果打算在页面中多次使用Request集合中的一个值,应该考虑将其存贮为一个局部变量。例如将代码写成下面的形式以加快脚本引擎处...
admin154192026/4/13 18:49:11
AJAX无刷新验证用户名///---reg.htm---开始///<scriptlanguage=JavaScript>functionGetResult(str)</script>userid:<inputtype=textname=useridonblur=GetResult(document.all.userid...
admin153482026/4/13 18:43:35
​:在asp页面中,是否可以用request(sn)涵盖所有情形:request.cookies(sn)、request.form(sn)、request.querystring(sn)? 在ASP页面中,虽然使用request(sn)这一语法在功能上能够尝试获取变量值,但它并不能安全、可靠地涵盖所有情形(如Cook...
admin7692026/4/13 15:14:25
经常搭建网站和部署服务器的都知道NGINX的反向代理这东西,配置好了能让你的博客网站访问速度提升不止一个档次。但是这个也不是所有人都了,比如我,我就不会弄,所以抱着学习的态度查找相关的资料,一起来聊聊怎么使用nginx的反向代码提升自己博客网站的速度。为啥要用反向代理?很多刚建站的朋友问我:自己的博客网站直接跑在服务器...
admin7582026/4/13 13:02:21
通过前两篇文章的学习,已经对基于.NET的Windows窗体编程有了初步认识,可以独立创建应用程序。然而在实际应用开发中,软件能否吸引用户,除了实现必需的功能以外,UI布局设计也很重要,如整体风格,操作便捷性,以及符合大部分人的使用习惯等,合理的布局不仅可以有效的利用空间,还能提高软件使用效率。今天我们主要介绍WinF...
admin8032026/4/13 12:43:33
在实际开发中,程序的核心是处理数据,它将收集到的数据进行加工处理等计算,再将结果呈现到软件页面上。所以系统不仅向用户展示数据,还会从用户收集数据,以实现双向交互(接收-处理-反馈)的闭环。程序与用户的交互,离不开事件的帮助,事件就像是程序与用户之间的桥梁,实现双方的完美对接。今天我们会以一些简单的小例子,简述基于.NE...
admin7222026/4/13 12:42:36
最早发明计算机主要是用于科学计算,利用计算机的高速运算能力代替人工计算以提高效率,应用范围主要集中在科学工作者以及专业从业人员那一小撮人群,那时侯的使用者主要关注数据,通常使用控制台操作计算并显示结果。而真正的让计算机由高端产品走进大众视野,则要从GUI程序的出现开始,它让程序从枯燥刻板的黑窗口进入到图形化时代,实现了...
admin7822026/4/13 12:41:45
在前一篇文章《基于.NET的Windows窗体编程之WinForms入门简介》中,我们了解到了Windows窗体编程在如何创建程序,Form页面相关属性和事件,以及如何启动调试程序,今天继续介绍基于.NET的Windows窗体编程中的控件部分,控件是Windows窗体编程过程中常用且十分重要的内容,通过控件可以搭建起程...
admin7972026/4/13 12:35:09
在编程开发中,如何高效地利用屏幕空间始终是一个核心议题。一个支持动态调整的布局系统能够让用户根据当前任务的优先级,自由分配各个功能区域的显示比例。这种高度可定制的交互体验不仅提升了操作的流畅度,更在视觉上营造出一种专业且沉浸的开发环境。本文将介绍如何使用HTML、CSS和JavaScript实现IDE风格的拖拽调整布局...
admin6532026/4/13 12:29:40
项目概述Codist是一个致力于为C#程序员提供更佳的编码体验和效率的VisualStudio扩展。它集成了高级语法突出显示、超级代码提示、智能编辑器工具条、可拖放多层级代码导航栏、滚动条标记、自动更改编译输出文件版本号等多种功能,旨在提升开发者的编码效率和舒适度。应用场景Codist主要面向使用VisualStudi...
admin7222026/4/13 12:27:34
在SQLServer的世界里,有一类命令既“低调”又“致命”——平时你可能很少用,但关键时刻它能救库、救命、救你职业生涯。它就是:DBCC(DatabaseConsoleCommands)很多人对DBCC的认知,还停留在:“不就是CHECKDB查一致性吗?”如果你也是这样想的,那你只用了它10%的能力。这篇文章,带你彻...
admin5802026/4/13 11:48:16
WinForm开发者,最怕听哪句话?不是这个需求要改,不是发布又报错了,而是——“这界面太丑了,换一套。”换一套?WinForm就长这样。按钮是灰的,输入框是白的,表格是土的。你跟产品说这是微软亲儿子,人家回你一句:亲儿子长这样?但有一群人,不服气。他们把AntDesign的设计语言,搬进了WinForm。60多个控件...
admin4882026/4/13 11:47:33
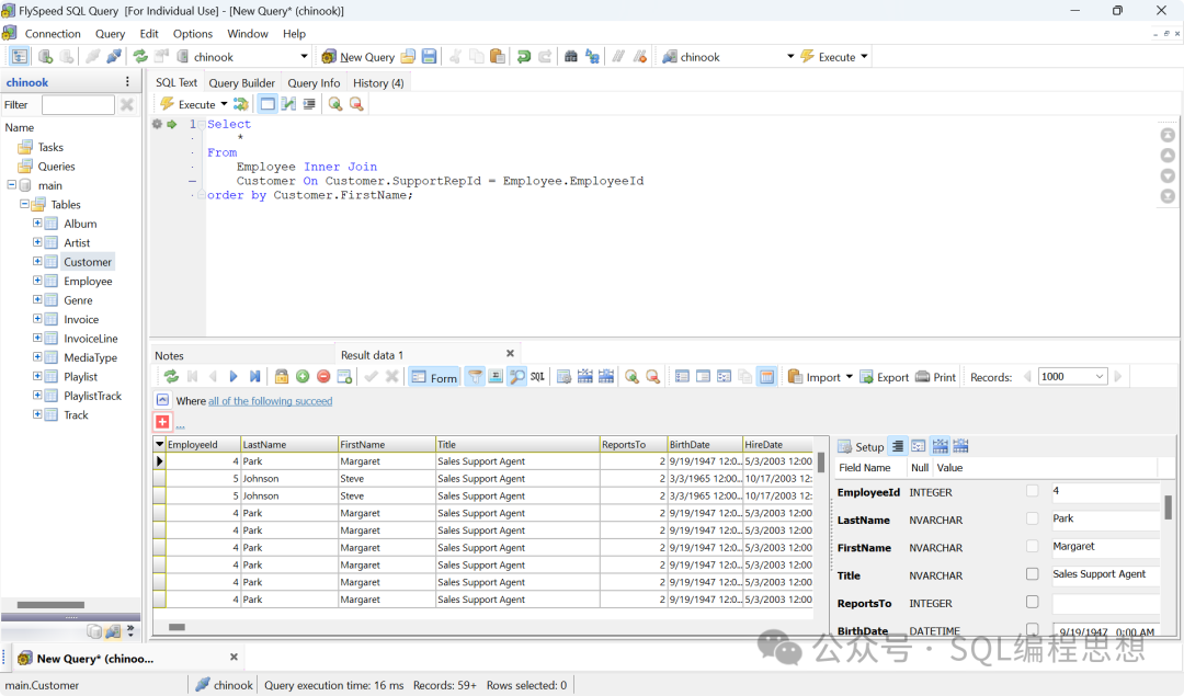
子查询(Subquery)是嵌套在另一个SQL查询内部的查询语句,也称为内层查询(InnerQuery)或嵌套查询。可以出现在SELECT、FROM、WHERE、HAVING、EXISTS等子句中,用于提供数据、条件或临时表。就像函数中的“函数调用”,子查询是SQL中的“可复用逻辑模块”。可以将复杂问题分解为多个简单步...
admin11812026/4/10 18:12:15
很多人一听到WinForm,脑子里冒出来的词是:土、过时、企业内部系统专用。这个印象不能说全错。WinForm确实老了,默认的那些控件灰扑扑的圆角按钮、丑到离谱的DataGridView、动不动就糊成一团的DPI问题——做企业管理系统够用,拿来做稍微有点要求的界面,心里总有点不体面。但WinForm有一个巨大的优势被低...
admin11682026/4/10 18:06:34
工具介绍ProxyBridge是一款轻量级、开源的通用代理客户端(Proxifier替代方案),为Windows、macOS和Linux上的应用程序提供透明的代理路由。它通过SOCKS5或HTTP代理重定向特定进程的TCP和UDP流量,并具备按应用路由、阻断或允许流量的能力。ProxyBridge完全支持TCP和UDP...
admin11422026/4/10 17:43:15
你的Nginx配置可能一直在裸奔上周帮一个朋友排查他的网站性能问题。一个日活不到1万的WordPress站点,TTFB居然要400ms。看了一眼他的Nginx配置——没有Brotli压缩,没有HTTP/3,没有FastCGI缓存,没有速率限制,连安全头部都没配。这配置就像是买了一辆跑车,然后用一档在开。很多人觉得Ngi...
admin9692026/4/10 17:37:27
折腾过远程访问方案的人应该都有同感:最烦的不是配置有多复杂,而是工具太碎。暴露Web服务要配反向代理,访问内网资源要搭VPN,身份认证又得单独搞一套。三个系统三套配置,一出问题跟破案似的——到底是代理挂了、VPN断了,还是认证失效了?权限同步更是让人头大,改了这边忘了那边是常态。问题出在哪?传统方案把「访问控制」和「网...
admin10702026/4/10 17:35:54
你是不是也遇到过这种情况:上了多台服务器,流量分配不均,有的忙死、有的闲死?用户明明登录了,一刷新就掉线,因为请求跳到了另一台机器?Nginx的负载均衡功能可以解决这些问题。今天这篇文章,我直接给你4种常用算法的配置模板,复制就能用,顺便告诉你什么时候该选哪一种。一、先看一个最基础的upstream模板upstream...
admin10082026/4/10 17:30:06
本版面共有 497 页, 12404 篇文章 >> 1 2 3 4 5 6 7 8 9 10 11 ... 497
页码:

Copyright 2010-2026 ClickSun All Rights Reserved  粤ICP备13012886号-9  粤公网安备44030602007207号